Archived from overdigital.net · View original URL · Published Mar 29, 2012 · Browse all archived posts →

OSMF 2.0 Released with Improved Adaptive Streaming

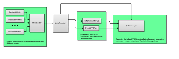
The Open Source Media Framework 2.0 is now available as a free open source upgrade. The OSMF Adaptive Streaming provides two modes: i) Manual switching and ii) Automatic switching. As part of the changes, we have improved the automatic switch operation; added more information to

OSMF 2.0 Released with Improved Adaptive Streaming

The Open Source Media Framework 2.0 is now available as a free open source upgrade.

The OSMF Adaptive Streaming provides two modes: i) Manual switching and ii) Automatic switching. As part of the changes, we have improved the automatic switch operation; added more information to the Quality of Service (QoS) information and history; enhanced the metric base, factory and repository; and finally optimized the rule engine to better handle bandwidth and other computer resources. [via OSMF blog]

The new features include.

- [Best-Effort Fetch](http://sourceforge.net/apps/mediawiki/osmf.adobe/index.php?title=Best-Effort_Fetch) addresses common server-side problems of "liveness" and "dropout".
- [Doneness](http://sourceforge.net/apps/mediawiki/osmf.adobe/index.php?title=Doneness) allows your player to recognize the difference between HDS content lapsing because it reached the end of the bootstrap file, versus lapsing due to a server issue.
- [Customizable HDS adaptive bitrate algorithm](http://sourceforge.net/apps/mediawiki/osmf.adobe/index.php?title=Customizing_HTTP_Dynamic_Streaming), an advanced feature. [via [OSMF Wiki](http://sourceforge.net/apps/mediawiki/osmf.adobe/index.php?title=Main_Page)]

The adaptive streaming logic is very crucial for a good media experience, which makes OSMF 2.0 an important update.

If you want to see OSMF 2.0 in action, visit OSMF.org which hosts numerous examples.

ARCHIVE NOTE

This article was originally published on overdigital.net and has been migrated to overdigital.ai as part of our content archive. Some links or embeds may no longer work.

Browse more archived articles